У Вас устаревшая версия браузера. Скачайте современный Firefox, Chrome, Opera или Яндекс браузер для комфортного просмотра!
• IPv4, IPv6 маршрутизатор, фаервол   • прозрачная прокси
• многофункциональный NAT • встроенные FTP серверы
• распределённые межсерверные VPN сети • встроенные DHCP, HTTP серверы
• гибкий HTTP кеш, автоматическая авторизация “на лету”  авторизация, аутентификация и аккаунтинг
• серверные сетевые возможности на обычных клиентских версиях Windows
  
фаервол, маршрутизатор, решение  Моисеенко А.А.
RusRoute фаервол, исследовательский проект, это гибкий программный IPv4 и IPv6 маршрутизатор, фаервол, межсетевой экран, Интернет-шлюз для Windows для организации выхода в Интернет локальной сети небольшой компании, подсчёта, регулирования и ограничения трафика пользователей, защиты от сетевых, (D)DOS атак, с функциями NAT, redirect, VPN сервер/клиент для организации корпоративного удалённого доступа, прокси, мост LAN в VPN, DHCP серверы, FTP серверы, мультикаст UDP прокси, HTTP кэши, преобразователь HTTP в HTTP прокси, с функцией Captive Portal для автоматического приглашения ввода имени и пароля пользователя при первом выходе в Интернет, настройкой времени действия и разделителей потоков для правил, с дополнительными возможностями маршрутизации. RusRoute также может использоваться в режиме фаервола, не маршрутизатора, для защиты, например, игровых серверов.

Следующие функции не поддерживаются: Captive Portal для https соединений, маршрутизация мультикаст трафика, https кэширование, фильтрация контента, IPv6 VPN, VPN мультикаст.


RusRoute фаервол 3.3.6
/ Новости - Выпуски
Скачать RusRoute фаервол 3.3.6Загрузок
rar sfx 64 бит (EXE, 0 Байт)18
rar sfx 32 бит (EXE, 0 Байт)7

Новое в версии:
+ Ускорена работа с внутренними структурами фаервола (поиск по спискам IP адресов и др.).
+ Ускорена работа поиска IP адреса среди подсетей и диапазонов IP адресов в файлах формата Роскомнадзора. Ранее производился линейный поиск, теперь - поиск в дереве. Диапазоны адресов, по-возможности, объединяются между собой при загрузке.
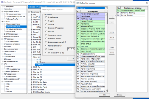
+ Поддержка работы с Гео IP - определение страны по IP, обновление базы Гео IP через расписание и вручную.
+ Новые элементы в списках IP адресов: "Страна" и "Исключить список" (за исключением IP адресов другого списка).
- Исправлена иногда возникавшая ошибка при обработке ответов службы динамического DNS RusRoute.
+ Другие улучшения.
- Исправлены мелкие ошибки.
Гео IP
Исключение списка
Отображение Гео IP

1 декабря 2025 года, понедельник,
Автор: Моисеенко Андрей
 
Новости

Рейтинг:

Назад  Наверх

/ Новости - Выпуски
 
  0  0
Новое на сайте
Март 2026
   Пн   Вт   Ср   Чт   Пт   Сб   Вс   
               1   
   2   3   4   5   6   7   8   
   9   10   11   12   13   14   15   
   16   17   18   19   20   21   22   
   23   24   25   26   27   28   29   
   30   31             
 13 марта 2026 года, пятница 
Пользователь
Авторизация
e-mail:

пароль:


Регистрация
Сейчас на сайте
Гостей: 2
Пользователей: 0
Роботов: 4
Всего пользователей: 9
Баннеры

swcat.ru
Copyright © 2012-2026 ИП Моисеенко А.А.